可视化引用包objgraph

可视化引用包objgraph

可视化引用包objgraph #

objgraph,一个非常好用的可视化引用关系的包。在这个包中,我主要推荐两个函数,第一个是 show_refs(),它可以生成清晰的引用关系图。

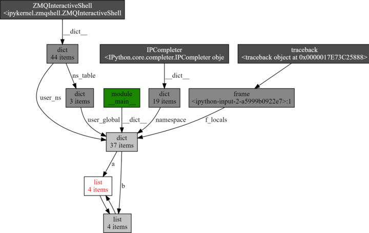
通过下面这段代码和生成的引用调用图,你能非常直观地发现,有两个 list 互相引用,说明这里极有可能引起内存泄露。这样一来,再去代码层排查就容易多了。

import objgraph
a = [1, 2, 3]
b = [4, 5, 6]
a.append(b)
b.append(a)
objgraph.show_refs([a])

而另一个非常有用的函数,是 show_backrefs()。下面同样为示例代码和生成图,你可以自己先阅读一下:

import objgraph
a = [1, 2, 3]
b = [4, 5, 6]
a.append(b)
b.append(a)
objgraph.show_backrefs([a])

相比刚才的引用调用图,这张图显得稍微复杂一些。不过,我仍旧推荐你掌握它,因为这个 API 有很多有用的参数,比如层数限制(max_depth)、宽度限制(too_many)、输出格式控制(filename output)、节点过滤(filter, extra_ignore)等。所以,建议你使用之前,先认真看一下文档。

Viewpoint #

From #

24 | 带你解析 Python 垃圾回收机制

什么是内存泄漏